|
<< Click to Display Table of Contents >> Синхронізація з Інтернет-магазином |
![]() ![]()
|
Переглянути відео з налаштування опції можна за посиланням
.
Дана додаткова функція буде незамінним інструментом користувачеві, у якого є інтернет-магазин. Основний облік повинен вестися в Торгсофт. За допомогою цієї функції можна вивантажувати інформацію в інтернет-магазин про товар, його наявність, властивості і опис в інтернет-магазин, після чого отримуючи замовлення, менеджер магазину міг здійснити збір замовлення і здійснити подальшу обробку замовлення ...
Щоб підключити синхронізацію з боку інтернет-магазину, Вам буде потрібна допомога розробника Вашого інтернет-магазину.
З повним описом формату синхронізації інтернет-магазину можна ознайомитися в однойменному розділі Опис формату синхронізації інтернет-магазину з Торгсофт (посиланняна розділ).
Синхронізація з Інтернет-магазином
Після активації платной функції стане доступним пункт Склад - Синхронізація з Інтернет-магазином. При натисканні на цей пункт, відкриється однойменне вікно. Для початку роботи необхідно заповнити поле Об'єкт синхронізації. При натисканні на кнопку Додати, є можливість додати новий об'єкт синхронізації. Після натискання на кнопку відкриється вікно Об'єкт синхронізації. В поле Назва вказуємо назву Об'єкту синхронізації (найчастіше це назва Інтернет-магазину). Далі в поле адресу, вказується адрес Вашого інтернет-магазину. В поле категорія, необхідно вказати Інтернет-магазин. Даний пункт в цьому списку буде один, якщо тільки у Вас не придбана платна функція електронний каталог товарів.
У блоці Для товарів рахунка брати ціни з вибираємо Торгсофт або Інтернет-магазин. Якщо ви обрали Інтернет-магазин, то ціни на товар в Торгсофт і Інтернет-магазині при реалізації можуть відрізнятися. Наприклад, товар з інтернет-магазину 800 грн, а в Торгсофт ціна вказана 1000 грн. У рахунку буде вказано, що товар, який коштує 1000 грн, продається за 800 грн зі знижкою 20%.
У блоці Оплати надходять, необхідно вказати дані, куди саме будуть надходити гроші, якщо у Вашому Інтернет-магазині є можливість відразу ж відвантажувати товар (робити реалізацію). Найчастіше таке можливо, якщо оплати приймати через банківську карту. У разі, якщо обраний пункт На розрахунковий рахунок, то необхідно вибрати розрахунковий рахунок зі списку. Для товарів рахунки брати ціни з - вибрати від куди будуть братися ціни для товарів, які будуть в рахунку, рішення про ціну товару приймає Торгсофт або Інтернет-магазин.
Перемикач Синхронізувати послуги - відповідає за синхронізацію послуг. Якщо перемикач встановлений, то послуги будуть синхронізовані, якщо ні - не будуть.
В поле Як формувати назву товару для синхронізації, потрібно вибрати один з пунктів списку. У випадаючому списку є 4 пункти:
1) Аналогічно назві товару в системі - в Інтернет-магазин будуть вивантажені назви товару, такі ж як і в Торгсофт. Це не завжди буває зручно, так як сильно збільшує назву товару. У назву включається весь його опис (розмір, артикул і т.д.), але цей спосіб є найшвидшим.
2) Вид товару - в Інтернет-магазин будуть вивантажені назви товарів складаються лише з назви Виду даного товару, тобто кінцева гілка дерева.
3) Вид товару повністю зверху вниз - назва товару в Інтернет-магазині буде складатися з усіх гілок дерева виду товару, починаючи з самого верхнього і закінчуючи нижнім. Наприклад, товар належить до чоловічого взуття. Тобто, гілка Чоловіче є підлеглою для гілки Взуття. Тоді, назва товару для Інтернет-магазину буде наступним: Взуття Чоловіче.
4) Вид товару повністю від низу до верху - те ж саме, що і попередній пункт, тільки в цьому випадку, назва буде наступним: Чоловіче Взуття.
В поле Як формувати опис, є два пункти меню, що випадає:
1) Все що не увійшло в назву для синхронізації - опис буде складатися з усіх інших параметрів (артикул, розмір і т.д.) товару, що не були вивантажені в назву.
2) Аналогічно опису в системі - опис буде повністю відповідати опису даного товару в Торгсофт і також є найшвидшим способом.
В поле Адреса доставки інформації і Адреса доставки фотографії, необхідно вказати з якого саме FTP-сервера (ів) зберігати/завантажувати інформацію про товар і фотографії. Для додавання нової адреси, необхідно натиснути на кнопку Додати. Відкриється однойменно вікно. В поле Назва, потрібно вказати назву створюваної адреси. Це може бути будь-яка назва. Дане поле ніяк не пов'язане з налаштуванням FTP-сервера і буде використовуватися тільки в Торгсофт. У решти полях необхідно внести налаштування використовуваного FTP-сервера. Туж саму дію необхідно виконати і в поле Адреса доставки фотографій - цей пункт не є обов'язковим, його можна залишити порожнім, якщо Вам не потрібно завантажувати фотографії.

Мал. 1 (Версія програми 2020.4.6)
Спосіб синхронізації фотографій:
•Не синхронізувати;
•Свій сайт;
•Свій Web-сервер – старий режим, недоступний з версії 2022.0.5. Замінено новим способом доставки інформації Web-сервер (фотографії) (детальніше Адреса доставки інформації). Якщо раніше використовувався, то після оновлення автоматично створилася нова адреса доставки Web-сервер (фото) (спосіб синхронізації Свій сайт - Адреса доставки фотографій - Web-сервер (фото)).
Перемикач Відправляти POST-запит після синхронізації - вказується у відповідних полях URL адреса, Назва параметра і Значення параметра. Це необхідно для того, щоб відбувалася генерація події поновлення даних для інтернет-магазину. Дані для запиту Ви можете уточнити у адміністратора / розробника сайту. При відправці POST-запиту, Торгсофт заповнює заголовок запиту UserAgent значенням "Mozilla / 3.0 (compatible; Indy Library)". Цільовий сервер повинен коректно обробляти запити з таким заголовком. Якщо при відправці POST-запиту виникає помилка "403 Forbidden", найімовірніше причина в тому, що сервер не підтримує заголовок UserAgent.
При необхідності, за допомогою кнопки Налаштування відкриється вікно Параметри відправки POST-запиту (Мал. 1а), де можна налаштувати:
•максимальний Час очікування відповіді сервера (сек). За замовчуванням значення дорівнює 0, тобто нескінченне очікування на відповідь сервера;
•Клієнтський додаток (user-agent) - дозволяє вказати HTTP-заголовок User-Agent
•URL перенаправлення (redirections) – включає підтримку URL перенаправлень.

Мал. 1а (Версія програми 2022.0.25)
Є можливість заповнити поле Коментар для більш докладного опису об'єкта синхронізації.
На вкладці Клієнти (Мал. 2) є можливість встановити перемикачі:

Мал. 2 (Версія програми 2022.0.40)
•Шукати клієнтів за номером телефону - при встановленому перемикачі, клієнт буде автоматично визначений програмою в разі, якщо встановлено тип замовлення (SaleType "1"). Також це буде видно в вікні Замовлення віддаленого клієнта в правому верхньому куті.
•Якщо не знайдений, то завжди створювати нового - якщо активувати це налаштування, то при завантаженні замовлення з інтернет-магазину, коли клієнт не знайдений по номеру телефону, буде створений новий клієнт. У разі, якщо клієнт з таким ім'ям вже існує, то буде створено нового клієнта, але до його найменування буде додано номер телефону з замовлення. Варто зазначити, що автоматично клієнт буде створений в тому випадку, якщо активоване значення Автоматично створювати нових клієнтів на замовлення.
•Оновлювати дані клієнта при автоматичному створенні рахунка. Якщо при обробці замовлення відразу буде створено рахунок, то дані клієнта будуть оновлені даними з замовлення. Якщо в замовленні клієнта присутні нові параметри (у клієнта вони не заповнені), то вони в будь-якому випадку будуть встановлені, в незалежності від даного перемикача. Якщо відключити дану настройку, то параметри клієнта будуть оновлюватися з даних замовлення. Якщо в замовленні не заповнені якісь параметри, а у клієнта вони присутні, то клієнтські затиратися не будуть.
Параметри, які можуть бути оновлені при обробці замовлення:
- Прізвище;
- Найменування клієнта;
- Поштова адреса;
- Місто;
- Область;
- Країна;
- Індекс;
- Електронна адреса;
- Мобільний телефон.
•Автоматично створювати нових клієнтів на замовлення - будуть створюватися нові клієнти тільки в тому випадку, якщо замовлення з параметром SaleType "1" і дозволяє відмовитися від автоматичного створення (а якщо вже існує такий клієнт, то поновлення його). Замість цього відображається форма вибору клієнтів, з якими необхідно зв'язати замовлення. Якщо ж встановлено будь-який інший тип (від 2-5), то при створенні рахунка автоматично буде додано нового клієнта. Вказати Параметри нового клієнта: Тип знижки, Відсоток початковій знижки і Тип дисконтної картки.
•Завантажувати ТТН за замовленнями відповідає за автоматичне завантаження ТТН Нової пошти. Автоматичне завантаження ТТН виконується у випадку завантаження замовлення, за яким створюється видаткова накладна (SaleType = 3 або 4), або після створення накладної в Торгівлі з випискою рахунка. Якщо автоматичне завантаження ТТН вимкнено, то користувач може завантажити ТТН пізніше, за номером, який встановлено у видаткову накладну з файлу замовлення.
На вкладці Центри обліку (Мал. 3), вкажіть з яким з центрів обліку робити синхронізацію, поставивши навпроти необхідного "галочку" (з якого центру обліку буде взятий товар).

Мал. 3 (Версія програми 2022.0.44)
•Синхронізувати товари тільки в наявності - при активованому налаштуванню, товари з нульовою і від'ємною кількістю будуть видалені з інтернет-магазину.
•Синхронізувати товари тільки з фото - будуть синхронізовані тільки товари, у яких в картці товару є фото.
Варто зазначити, що перераховані вище два налаштування не працюють для електронного каталогу.
•Резервувати товари рахунка. Якщо в замовленні є дата резерву, то товар буде автоматично зарезервований до цієї дати, а якщо немає - резервування товару буде відбуватися на стільки днів, скільки Ви вказали на закладці Центри обліку.
Товар списувати з - вказати зі списку з якого центру обліку буде виставлений рахунок.
Варто зазначити, що при синхронізації з інтернет-магазином, якщо вибрано кілька центрів обліку з різними цінами, а на центр обліку який було обрано в Товар списувати з ... немає даного товару, (тобто взагалі не було руху товару по ньому) визначається центр обліку з максимальною роздрібною ціною і з цього центру обліку беруться всі ціни для цього товару. В разі наявності декількох центрів обліку, де максимальна кількість товару однакова, то серед них уже визначається центр обліку з максимальною роздрібною ціною і саме з цього центру обліку беруться всі ціни для цього товару та записуються в файл синхронізації для передачі на інтернет-магазин.
Виписка рахунка по замовленню:
•Пропонувати вибір центру обліку рахунка. Якщо увімкнено, то при виписці рахунка в Замовлення віддаленого клієнта буде відображатися форма вибору центру обліку.
•Пропонувати товари з інших складів. Якщо увімкнено, то на формі Замовлення віддаленого клієнта відображається форма Розподіл товару замовлення віддаленого клієнта.
Якщо обидва ці налаштування активовані, форма Вибір центру обліку не відображається і замість неї буде доступно поле Центр обліку рахунка на формі розподілу.
•Тільки якщо товару недостатньо на складі. У разі активності даного налаштування форма розподілу відображається тільки якщо серед товарів замовлення є хоча б один товар, якого недостатньо на складі. Центр обліку на якому аналізується наявність товарів, за замовчуванням є поточний на момент виписки рахунка центр обліку користувача.
На закладці Час синхронізації, можна створити час автоматичної синхронізації програми Торгсофт та Інтернет-магазину, під синхронізацією мається на увазі, як вивантаження даних з Торгсофт, так і отримання даних з Інтернет-магазину. Для створення нового часу синхронізації, необхідно натиснути на кнопку Додати. У вікні, необхідно заповнити поля Ім'я комп'ютера\Користувача. Дане поле можна заповнити автоматично, натиснувши на кнопку Отримати, тим самим в поле Ім'я комп'ютера\Користувача пропишеться назва комп'ютера. В поле час, необхідно вказати час синхронізації. Також, необхідно встановити галочку біля напису Діє.
Налаштування Синхронізувати товари (та інші дані) та Завантажувати замовлення дозволяють вказати, які дії повинні бути виконані при виконанні синхронізації цим завданням. При включенні налаштування Синхронізувати товари (та інші дані) будуть синхронізовані товари, фото товарів, подарункові сертифікати, політика оптових цін та інше. Під час налаштування Завантажувати замовлення – лише замовлення. Може бути зручно для тих інтернет-магазинів, які завантажують лише товари, фото та інше та не працюють із замовленнями. Це, у свою чергу, прискорить процес синхронізації.
Після чого, необхідно натиснути на кнопку Записати. Створіть стільки записів, скільки необхідно.
Автосинхронізація відбувається, тільки якщо Торгсофт ввімкнено на вказаному комп'ютері під зазначеним користувачем (Мал. 4).

Мал. 4 (Версія програми 2020.4.6)
Є можливість задати інтервал синхронізації. При натисканні на кнопку Створити інтервал синхронізації
відкриється однойменно вікно (Мал. 5).

Мал. 5 (Версія програми 2020.4.6)
У вікні, необхідно заповнити поля Ім'я комп'ютера\Користувача. Дане поле можна заповнити автоматично, натиснувши на кнопку Отримати, тим самим в поле Ім'я комп'ютера\Користувача пропишеться назва комп'ютера. Далі необхідно задати Період синхронізації:
•Час початку синхронізації;
•Інтервал синхронізації (в хвилинах або в годинах);
•Час закінчення синхронізації.
Після вказівки періоду синхронізації, тиснемо Записати. Таким чином, створиться певна кількість рядків часу синхронізації, згідно із зазначеним інтервалу синхронізації.
Важливо! Інтервал синхронізації потрібно встановлювати не частіше одного разу в 10 хвилин, враховуючи при цьому інші ваші об'єкти синхронізації.
При помилці синхронізації за таймером в правому куті програми користувачеві відображається повідомлення такого типу: "Помилка синхронізації з інтернет-магазином НАЗВА ОБ'ЄКТА СИНХРОНІЗАЦІЇ. Запис в журналі синхронізації №1015 від 01.01.2021 17:00:19" (Мал. 5а). Переглянути отримані повідомлення можна в пункті меню Файл - Повідомлення, а також на головній формі програми.
Довідка. Для користувача Власник за замовчуванням налаштовані повідомлення, для інших користувачів необхідно додавати вручну. Налаштування повідомлень проводиться на формі Налаштування - Користувачі - вкладка Отримувані повідомлення (докладніше див. тут).

Мал. 5а (Версія програми 2022.0.44)
У вкладці Файли синхронізації (Мал. 6) - необхідно вказати:
Кодування файлів: ANSI або UTF-8 (при виборі кодування файлів UTF-8, файл із товарами буде формуватися у кодуванні UTF-8 з BOM; в файлі замовлення віддаленого клієнта потрібно використовувати UTF-8 з BOM, інакше Торгсофт не розпізнає кодування файлу, і буде думати, що файл в ANSI, що призведе до помилок);
Файл синхронізації товарів - назва файлу синхронізації товарів (можна залишити назву за замовчуванням TSGoods.trs);
Формувати назву колонок у файлі;
Тип файлу товарів:Для синхронізації з типом файлу синхронізації YML можна вивантажувати будь-який тип даних як основне (системне) поле, а не як додаткове. Для цього необхідно увімкнути параметр Основне поле на формі додавання поля файлу синхронізації.
Синхронізувати базу клієнтів - з'явиться додаткове поле для зазначення назви файлу синхронізації клієнтів (можна залишити назву за замовчуванням TSClients.trs);
Синхронізувати політику оптових цін (повинна бути активована та налаштована дод. функція Політика оптових цін) і вказати назву файлу. Файл зберігається у форматі xml для подальшої передачі його на ФТП-сервер. Надалі при збереженні (натисканні на кнопку Зберегти) у вікні Синхронізація за допомогою Інтернет-магазином, Вам буде запропоновано вказати місце збереження файлу синхронізації товарів, потім клієнтів і політики оптових цін (якщо були встановлені відповідні перемикачі). Варто зазначити, що при синхронізації бази клієнтів додані дані: "Сума для розрахунку знижки" і "Сума накопичених бонусів", а також "Собівартість" і "Код постачальника".

Мал. 6 (Версія програми 2020.4.6)
Також Ви можете синхронізувати будь-яку динамічну характеристику товару. При додаванні нового поля синхронізації необхідно вибрати Тип даних - Динамічна характеристика (Мал. 7 (1))

Мал. 7 (Версія програми 2020.4.6)
Після чого відобразиться поле, в якому необхідно вибрати, яку саме динамічну характеристику потрібно синхронізувати (Мал. 7 (2)). У таблиці Файл синхронізації товарів знаходиться колонка Динамічна характеристика, в якій буде відображається назва синхронізованої характеристики. Динамічні характеристики потрапляють в файл синхронізації за таким же принципом як і звичайні характеристики товару.
Варто зазначити, що Ви можете додати всі можливі поля в файл синхронізації, використовуючи кнопку Додати всі поля в файл синхронізації
. Також, якщо в таблиці Тип даних буде порожньо (не додано не одного поля), то будуть додані всі поля.
Якщо ви додаєте тип даних Мінімальна кількість на складі, то значення буде залежати від налаштування мінімального залишку в Налаштування - Параметри - Склад: якщо обрано для всіх складів, то програма буде вивантажувати єдиний для всіх центрів обліку залишок, а коли налаштовано для кожного складу - залишок для центру обліку об'єкта синхронізації.
Доступні два типи даних Фотографія товару (список файлів через кому) і Фотографія товару (посилання на файл через кому), які дозволяють вивантажувати в файл товарів рядок зі списком назв файлів фотографій товару і рядок зі списком посилань на файли фотографій товару відповідно. Для роботи цих типів даних необхідно, щоб фотографії товарів зберігалися в каталозі (Налаштування - Параметри - Товар - Фотографія - Місце зберігання фотографій). Принцип формування посилань на файли фотографій наступний - до префікса посилання додається назва файлу фотографії, в результаті чого утворюється повноцінне посилання для доступу до файлу. При визначенні назви файлу фотографії товару враховується настроюваний алгоритм формування назв фотографій товарів, що означає назва файлу фотографії в сформованному посиланні буде повністю аналогічно назві файлу в каталозі зберігання. Цю особливість варто враховувати при синхронізації з сервісами, які виставляють вимоги до назви фотографій товарів (наприклад, Rozetka.ua забороняє наявність кирилиці в назві файлів). Можливість включити в файл товарів поля зі списком назв (посилань) файлів фотографій товару значно спрощує алгоритми синхронізації, які виконуються на стороні інтернет-магазину.
Вкладка Оплати служить для вказівки способів оплати рахунків, сформованих в результаті завантаження замовлення (Мал. 9).

Мал. 9 (Версія програми 2020.4.6)
При натисканні на кнопку Додати
додаємо оплати замовлення. Необхідно додати форму оплати для кожної валюти, з якою працює інтернет-магазин. В поле Валюта вибираємо валюту, вказуємо Форму оплати (готівкова або безготівкова) і вказуємо Розрахунковий рахунок або Касу відповідно. Варто зазначити, необхідно, щоб в програмі були створені розрахункові рахунки і каси відповідної валюти (розрахунковий рахунок створюється в пункті меню Налаштування - Торговельна мережа, каса - Налаштування - Каса).
У процесі завантаження замовлення, якщо на замовлення необхідно сформувати оплачений рахунок, тоді форма і одержувач оплати за рахунком визначається шляхом зіставленням валюти замовлення і параметрами оплати для аналогічної валюти, зазначеної на даній вкладці. У разі якщо не вдалося встановити спосіб оплати для валюти замовлення або в разі неможливості проведення оплати (розрахунковий рахунок виведений з дії або касовий день закритий або не може бути створений), то рахунок, сформований в результаті завантаження такого замовлення не матиме оплати. Повідомлення з помилками про неможливість створення оплати за рахунками відображається тільки при "ручному" завантаженні замовлення (Документ - Замовлення віддаленого клієнта: дія Завантажити файл замовлення або дія Прийняти замовлення). При автоматичному завантаженні замовлень повідомлення з помилками про неможливість створення оплат за рахунком записується в журнал помилок програми і рахунки створюються без оплат. Зверніть увагу! Оплата бонусами і подарунковими сертифікатами застосовується тільки для замовлень в національній валюті.
Прайсові ціни товарів замовлення \ рахунки беруться з валютних прайс-листів відповідних валюті замовлення. Ціни в національній валюті розраховуються щодо цін у валюті з використанням останнього доступного курсу продажу валюти замовлення (якщо курс продажу не знайдено - використовується курс 1 до 1).
Після цього у вікні Синхронізація за допомогою Інтернет-магазином (Мал. 10) відобразяться товари, які повинні синхронізуватися. За допомогою кнопки Редагувати, можна зайти в картку виділеного товару. За допомогою кнопки Провести синхронізацію, дані будуть синхронізовані з Інтернет-магазином. За допомогою кнопки Відзначити всі фото, всі фотографії будуть відзначені і синхронізовані при синхронізації. Автоматично синхронізуються нові і змінені фотографії.

Мал. 10 (Версія програми 2020.4.6)
У відповідних колонках будуть відображатися: фотографія товару, його назва, артикул, штрих-код, кількість, роздрібна ціна, сума за роздрібною ціною, оптова ціна, розділ синхронізації, мінімальна кількість для замовлення і код фото. Розділ синхронізації - це така характеристика товару, яка дозволяє зв'язати дерево видів товару в Торгсофт з тієї класифікацією товарів, яка існує в Інтернет-магазині (кодується дерево двома цифрами). Розділ синхронізації для кожної гілки дерева вказується з режиму Товарознавство - Вид товару - вказати потрібну гілку - натиснути на кнопку Редагувати - поле Розділ синхронізації.
На вкладці Журнал синхронізації (Рис. 11) можна відстежити перелік подій, що відбувалися в ході синхронізації (підключення до FTP, завантаження / обробка файлів замовлень, вивантаження файлів / фотографій і помилки, які виникали на будь-якому етапі). Для зручності навігації та аналізу даних можна скористатися фільтрами:
•Текст події - наприклад, Відправлено файл, або Завантажено файл тощо;
•Тип синхронізації - синхронізація товарів, завантаження замовлень, завантаження замовлень за таймером, синхронізація товарів за таймером, завантаження замовлень через WebSocket
•Результатом - успішно, попередження, помилка.

Мал. 11 (Версія програми 2022.0.57)
Замовлення віддаленого клієнта
Для отримання і перегляду замовлень з Інтернет-магазину, необхідно зайти в Документ - Замовлення віддаленого клієнта. Відкриється однойменно вікно (Мал. 12), де вибравши в поле Отримати інформацію з об'єкта синхронізації, створену раніше і натиснувши на кнопку Прийняти замовлення
, можна завантажити всі оформлені замовлення в Інтернет-магазині на даний момент.

Мал. 12 (Версія програми 2022.4.11)
У верхній частині вікна будуть відображатися замовлення, в нижній частині - товар даного замовлення. У верхній частині вікна відображається інформація: про дату замовлення, ім'я файлу, ім'я клієнта, який оформив замовлення, штрих-код, адреса, місто, телефон, електронну адресу, стан, номер замовлення, умови доставки, резервувати до. У колонці Штрих-код, буде відображатися штрих-код клієнта в системі після того, як ми позначимо клієнта, який оформив замовлення в Торгсофт. Дана операція здійснюється за допомогою кнопки Записати\Відкоригувати дані по контрагенту. При натисканні на кнопку, відкриється вікно Клієнти. В даному вікні потрібно вибрати "порожнього" клієнта і натиснути на кнопку Вибрати. Після чого, "порожній" клієнт заміниться на клієнта від якого надійшло замовлення.
Стан замовлення може мати три значення:
•Отримано - отримано замовлення з інтернет-магазину;
•Задоволено - за замовленням створено рахунок в Торгівлі з випискою рахунка;
•Скасовано - цей статус встановлюється лише для синхронізації з Rozetka (скасування рахунка) та Prom (ручне скасування замовлень на формі замовлень Prom.ua).
При натисканні на кнопку Зателефонувати
відбудеться запуск вихідного дзвінка клієнту через Бінотел (повинна бути налаштована синхронізація з Binotel) (доступна при активованій опції Система взаємодії з клієнтами). Докладніше тут.
Щоб виписати рахунок по замовленню, потрібно натиснути кнопку Виписати рахунок
, автоматично буде виписаний рахунок. У разі, якщо товар, який замовив клієнт, відсутній на тому центрі обліку до якого прив'язаний інтернет-магазин, то при встановленій галочці Пропонувати вибір центру обліку рахунка в закладці Центри обліку - програма запропонує вибрати той центр обліку, на якому даний товар присутній в потрібній кількості. Якщо увімкнено, то при виписці рахунка в Замовлення віддаленого клієнта буде відображатися форма вибору центру обліку. Якщо увімкнено налаштування Пропонувати товари з інших складів в закладці Центри обліку, то буде відображатися форма Розподіл товару замовлення віддаленого клієнта (Мал. 13). Якщо увімкнено налаштування Тільки якщо товару недостатньо на складі (закладка Центри обліку) то форма розподілу відображається тільки якщо серед товарів замовлення є хоча б один товар, якого недостатньо на складі. Центр обліку на якому аналізується наявність товарів, за замовчуванням є поточний на момент виписки рахунка центр обліку користувача.

Мал. 13 (Версія програми 2022.0.44)
На цій формі можна вказати Центр обліку рахунка, на який буде виписано рахунок, а також вказати кількість товару та з якого центру обліку буде списуватися цей товар. Якщо товара достатньо на складі, то кількість, що буде списуватися для замовлення, проставиться автоматично, при необхідності кількість можна проставити вручну.
Переглядати дані на формі в двох режимах: в розрізі товарів (Мал. 13) та в розрізі центрів обліку (Мал. 14). Для перемикання режиму перегляду служить кнопка Переключити спосіб відображення інформації
.

Мал. 14 (Версія програми 2022.0.44)
Меню Налаштування дозволяє налаштувати параметри відображення центрів обліку розподілу. Якщо галочка увімкнена біля центру обліку, то він буде приймати участь (відображатися на формі) в розподілі товару замовлення (Мал. 15).

Мал. 15 (Версія програми 2022.0.44)
•Дозволено перевиконання замовлення - якщо налаштування увімкнено, то можна буде завершити розподіл товару, вказавши значення кількості більше, ніж зазначено в замовленні;
•Дозволено недовиконання замовлення - якщо налаштування увімкнено, то можна буде завершити розподіл товару з меншою кількістю товару, ніж вказано в замовленні;
•Дозволено перевищення доступної кількості на складі - якщо налаштування увімкнено, то можна списати зі складу товару більше, ніж є цього товару в наявності.
Примітка. Налаштування форми розподілу зберігаються для об'єкта синхронізації, а не для конкретного користувача програми.
Виписаний рахунок можна буде переглянути в режимі Документ - Торгівля з випискою рахунка - закладка Рахунок.
У нижній частині вікна, як було сказано вище, відображаються товари замовлення, які можна видаляти за допомогою кнопки Видалити. Дана дія призначене для боротьби зі спамом.
На цій формі є така кнопка, як Завантажити файл замовлення
в форматі .sal (наприклад Замовлення від клієнта.sal), після натискання на яку є можливість завантажити замовлення з комп'ютера або зі знімного носія (доступний множинний вибір для кількох замовлень). Що дуже зручно, якщо наприклад з яких-небудь причин у Вас немає можливості працювати з FTP. Якщо для об'єкта синхронізації існують файли резервних копій замовлень, то відображається дія Резервні копії замовлень, яка дозволяє переглядати, завантажувати або видалити замовлення з резервних копій.
Якщо в замовленні є дата резерву, то товар буде автоматично зарезервований до цієї дати, а якщо немає - резервування товару буде відбуватися на стільки днів, скільки було вказано днів в об'єкті синхронізації.
Якщо клієнт оплатив замовлення бонусами, то при створенні рахунка враховується сума, сплачена бонусами на замовлення. Оплата бонусами розподіляється по товарах рахунки і для таких оплат відключено можливе обмеження на те, що в рахунку повинен бути хоча б один товар, який не оплачується бонусами.
Якщо на замовлення був створений рахунок, його можна роздрукувати (Документ - Торгівля з випискою рахунка - Рахунок - Друк рахунка - Надрукувати рахунок), а також в разі потреби редагувати шаблон і вставити змінну Номер замовлення для відображення в друкованій версії останнього.
ВАЖЛИВО! Якщо проведене замовлення на товар, за яким ведеться суворий гарантійний облік, то після створення рахунка Вам потрібно в Торгівлі з випискою рахунка, в товарі рахунка вибрати відповідний товар і натиснути на кнопку Серійні номери товару
, після чого сканувати або ввести вручну серійний номер товару.
За допомогою дії Зателефонувати
можна швидко запустити програму (наприклад, eyeBeam) для здійснення дзвінка клієнту (доступна при активованій опції Система взаємодії з клієнтами). При натисканні на кнопку відбудеться запуск вихідного дзвінка клієнту через Бінотел (повинна бути налаштована синхронізація з Binotel). Докладніше тут.
Повідомлення про замовлення
У програмі є можливість відображення глобального повідомлення з відображенням кількості завантажених замовлень / рахунків після завершення синхронізації за таймером. При ручному завантаженні замовлень / рахунків на формі Замовлення віддаленого клієнта глобальне повідомлення не створюється, а відображається інформаційне повідомлення з кількістю завантажених замовлень / рахунків.
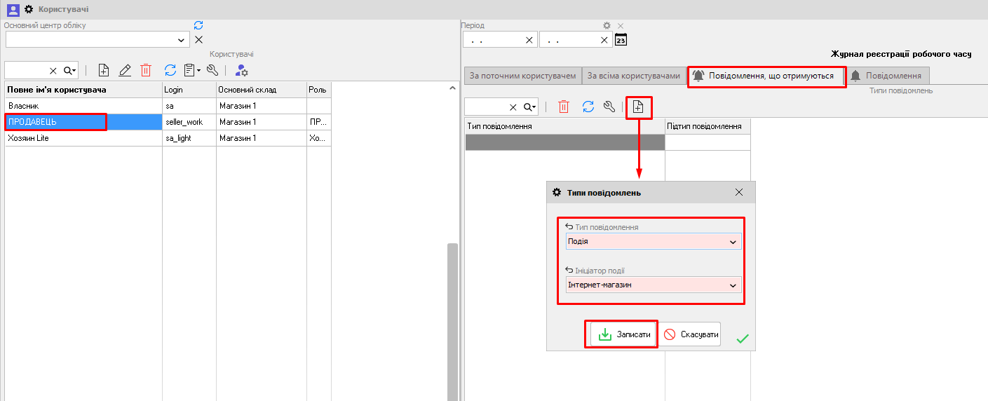
Глобальне повідомлення за замовчуванням відображається для користувачів без рольових обмежень (для Власника). Якщо необхідно відображення повідомлення для інших користувачів, то необхідно зайти в пункт меню Налаштування - Користувачі вкладка Повідомлення, що отримуються і додати Тип повідомлень - Подія, Ініціатор події - Інтернет-магазин (Мал. 16).

Мал. 16 (Версія програми 2020.4.6)
Алгоритм завантаження замовлень з інтернет магазину в програму
1.Замовлення, яке зробив Ваш клієнт у Вашому інтернет магазині повинно записатися в файл з розширенням *.sal, *.xml або *.json і зберігатися на FTP-сервері.
2.При прийнятті замовлень з форми Замовлення віддаленого клієнта (або при автоматичній синхронізації) ці файли із замовленнями з FTP-сервера потрапляють на комп'ютер, де встановлена програма, в папку C: \ Журнал Torgsoft \ Прийом замовлень (в кінцевій папці можуть бути ще папки, наприклад , "1", "2" і т.д.).
3.Після того, як замовлення потрапили в папку "Прийом замовлень", вони автоматично видаляються з FTP-сервера, при цьому паралельно відбувається їх завантаження з папки "Прийом замовлень" в саму програму Торгсофт.
4.Після успішного завантаження в програму замовлень з інтернет-магазину, файли з замовленнями видаляються з комп'ютера, де вони зберігалися.
Якщо ж структура файлу замовлення з інтернет-магазину не відповідає вимогам, які описані у нас на сайті, то при завантаженні в програму даного замовлення з'явиться помилка і наступні файли також не будуть завантажені. Дана проблема буде залишатися до тих пір, поки в папці C: \ Журнал Torgsoft \ Прийом замовлень (в якійсь папці "1", "2" і т.д.) Ви не знайдете проблемний файл з невірною внутрішньою структурою, не відкриєте в текстовому документі і не виправите всі помилки файлу замовлення з інтернет-магазином. Другий варіант - видалити з цієї папки некоректні файли замовлень, створити їх заново на інтернет-магазині і завантажити в Торгсофт.